这款程序可以进行工具展示和网址导航等等功能,已经集成二十款内部工具,二次开发也非常的简单,学习成本不高。
开发环境基于PHP8.2+MYSQL5.6即已上(PDO驱动),已经集成傻瓜式安装方式,只要按照提示步骤安装基本都能够成功。
预计售价:999.99,为了和各位网友交一个朋友,我自己砍一个骨折价,只需要“9.9”。是不是非常的劲爆。
好了下来来一个自己上线做书签用的演示地址:http://m.kxiu.cn
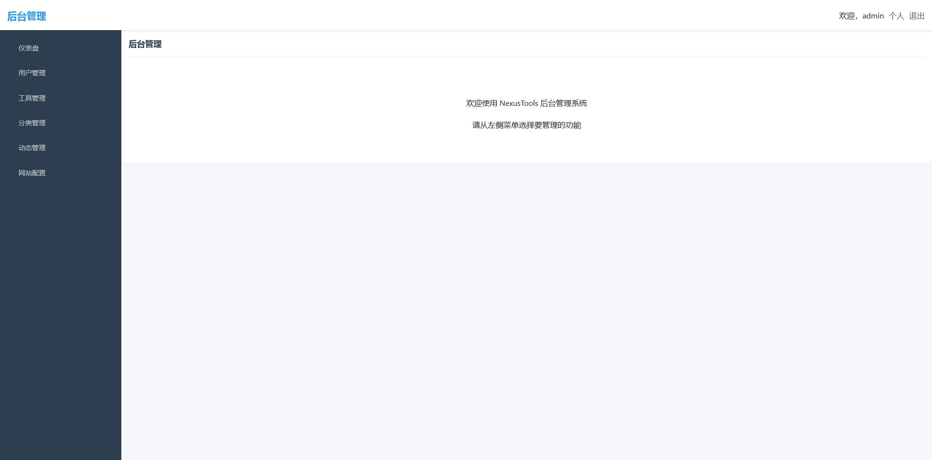
下面是程序的一些截图














寻梦xunm 于 3个月前 更新
这款程序可以进行工具展示和网址导航等等功能,已经集成二十款内部工具,二次开发也非常的简单,学习成本不高。
开发环境基于PHP8.2+MYSQL5.6即已上(PDO驱动),已经集成傻瓜式安装方式,只要按照提示步骤安装基本都能够成功。
预计售价:999.99,为了和各位网友交一个朋友,我自己砍一个骨折价,只需要“9.9”。是不是非常的劲爆。
好了下来来一个自己上线做书签用的演示地址:http://m.kxiu.cn
下面是程序的一些截图














3个月前 . 2 条 . 58 阅
亻韦哥 LV.0 3个月前
登录用户可以自定义添加网址就更好了,再加一个可以自定义的搜索
亻韦哥 LV.0 3个月前
不错不错。支持一下。如何购买啊?